Forum related to ERIKA Enterprise and RT-Druid version 2
Moderator: paolo.gai
-
chiang
Post
by chiang »
hi
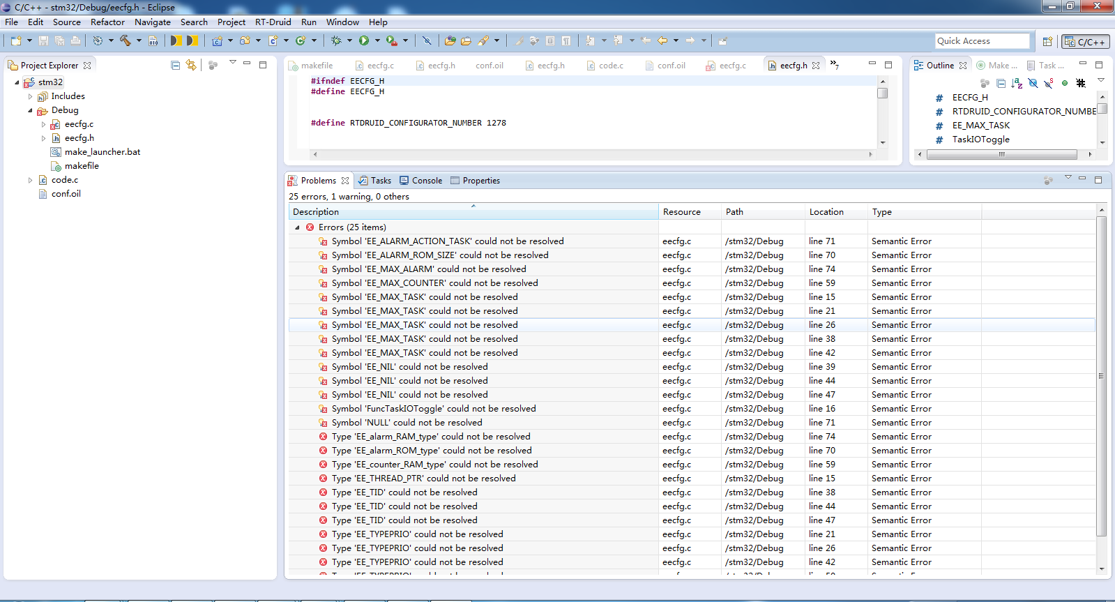
I'm import a STM32 template project, but it doesn't compile.

-
Attachments
-

- 2.png (171.36 KiB) Viewed 8230 times
-

- 1.png (158.45 KiB) Viewed 8230 times
-
paolo.gai
- Administrator
- Posts: 877
- Joined: Thu Dec 07, 2006 12:11 pm
Post
by paolo.gai »
Dear Chiang,
This is not a compilation problem on STM32.
The errors are related to the fact that Eclipse cannot resolve the include files, so the EDITOR (not the compilation) has no knowledge of the symbols.
This is one of the reasons that led us to make a copy of the ERIKA files in the working project as a solution implemented in ERIKA3.
Please try to compile; we have no reports of failed to compile on STM32.
Ciao,
PJ