Default ISR Problem after "ready to stacked" function
Posted: Mon Sep 02, 2019 12:29 pm
Hello,
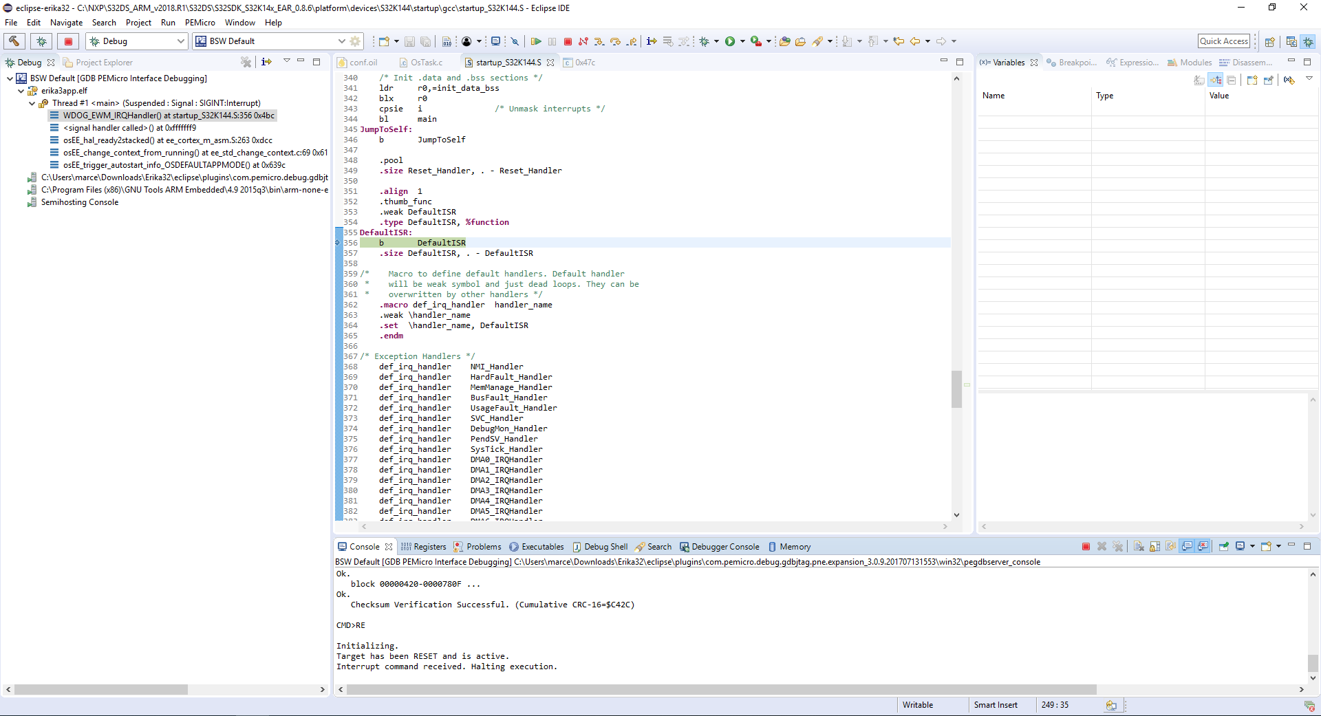
I am working with a S32K144 EVB and I have a project based on the example "lpuart-echo" of my board. I use the LPUART1 to receive information (computer to board) and I added the FlexioUART module to send information (board to computer). The project works well but, at any time, the program hangs in this part of the code. (Please, see image I attached)
Previously, I tried to use LPUART0 instead of FlexioUART module but I had the same problem.
Thank you in advance.

I am working with a S32K144 EVB and I have a project based on the example "lpuart-echo" of my board. I use the LPUART1 to receive information (computer to board) and I added the FlexioUART module to send information (board to computer). The project works well but, at any time, the program hangs in this part of the code. (Please, see image I attached)
Previously, I tried to use LPUART0 instead of FlexioUART module but I had the same problem.
Thank you in advance.